A hiring, communication, and production platform for the film and TV industry — designed from seed through Series B.

The Problem
Impact started as a marketplace for writers to sell scripts to studios. When the writers strike hit, it killed that product overnight. With Series A runway burning and no end to the strike in sight, we had to zoom out fast.
The question became: what does Hollywood actually need from technology? What we found was a massive gap — the entire crew side of the industry had almost no online presence. Networking was through personal contacts. Hiring happened through referrals over email and text. There was no visibility into who was available, currently on a project, or free to work.
But the deeper problem wasn't the fragmentation. It was the relationship layer underneath it — and the fact that those relationships determined who got work and who didn't.
What Hollywood Told Us
The tools were almost entirely analog. Coordinators were working off personal Excel sheets, making calls and sending texts from their own phones, asking friends for referrals. There was no platform, no shared visibility into who was available or who was free to work. The process lived entirely inside personal contact lists.
And the speed was relentless. Roles didn’t need to be filled this week — they needed to be filled yesterday. There was no time to vet strangers. No time to run a careful search. The only people who got called were the people who were already top of mind.
When coordinators described hiring outside their existing circle, the same hesitation came up again and again. One put it plainly:
The hiring decision wasn’t just about filling a role. It was a personal reputation bet made under extreme time pressure. That’s why relationships weren’t just preferred — they were the only viable risk management strategy available.
Crew members trying to break in were doing everything they could. Joining paid Facebook groups. Hiring coaches. Attending paid networking events. Taking hundreds of coffees, calls, and messages. And getting almost nothing from it — not because they weren’t talented or persistent, but because the system was structurally closed. Without an existing network, there was no legitimate path in.
Scenechronize had a near-monopoly — but it was built on a UI so outdated it felt like a Windows 2000 product. Coordinators described real frustration using it. But they used it anyway, because it was the only option for that specific workflow. And at $30,000 per studio engagement, it was priced entirely out of reach for anyone but the largest productions.
The gap was obvious — a necessary tool, a captive user base, and a product nobody actually liked using.
What That Meant
Coordinators don’t hire based on qualifications alone. They hire based on prior working relationships, recommendations from trusted peers, and proven reliability under pressure. Being unknown is a bigger barrier than being unqualified.
Productions operate under extreme time pressure. Roles need to be filled in hours or days. Heads of department reach out to friends first because they’re top of mind — decisions are made on responsiveness, not just fit.
Opportunities stay within the same circle because that’s all anyone knows. Getting more projects requires experience, but getting experience requires projects — a catch-22 that locked early-career crew out of the industry.
Scenechronize had a near-monopoly, charging $30K+ per studio engagement — and only addressed one narrow slice of the production workflow. The gap was wide open.
How might we open access to opportunity in an industry where who you know determines who gets hired — without disrupting the relationships that make it work?
Approach
The natural impulse was to build a database with powerful searching — better filters, quality profiles, faster results. But that would have solved the wrong problem. Experienced coordinators weren't struggling to find people. They were operating inside a network that already worked for them. The people being left out were everyone outside of it.
So the real design challenge was two-sided. For coordinators, it was about making existing relationships visible, structured, and faster to act on — without disrupting how they already hired. For crew members earlier in their careers, it was about creating a legitimate path in: a way to surface reliability and potential even without an established reputation to fall back on.
The product had to serve both. A tool that only reinforced existing networks would just digitize the gatekeeping. A tool that ignored relationships entirely would never get adopted. The answer was a reputation network that honored trust signals while creating new ones — so that experience wasn't the only way to earn visibility.
A tool that only reinforced existing relationships would digitize the gatekeeping. A tool that ignored relationships would never get adopted. The answer was a reputation network that honored how hiring actually works — while creating new trust signals for people who didn't have a decade of credits to prove themselves.
Phase 01
Network + Credibility
Solve cold start. Build a network with real signal — people you've worked with, not just people who exist on a database.
Phase 02
Hiring System
Structure the hiring workflow without replacing it. Evolve existing behavior into something faster and trackable.
Phase 03
On-Set Tools
Extend into production. Keep people in the platform after they're hired and close the retention loop.
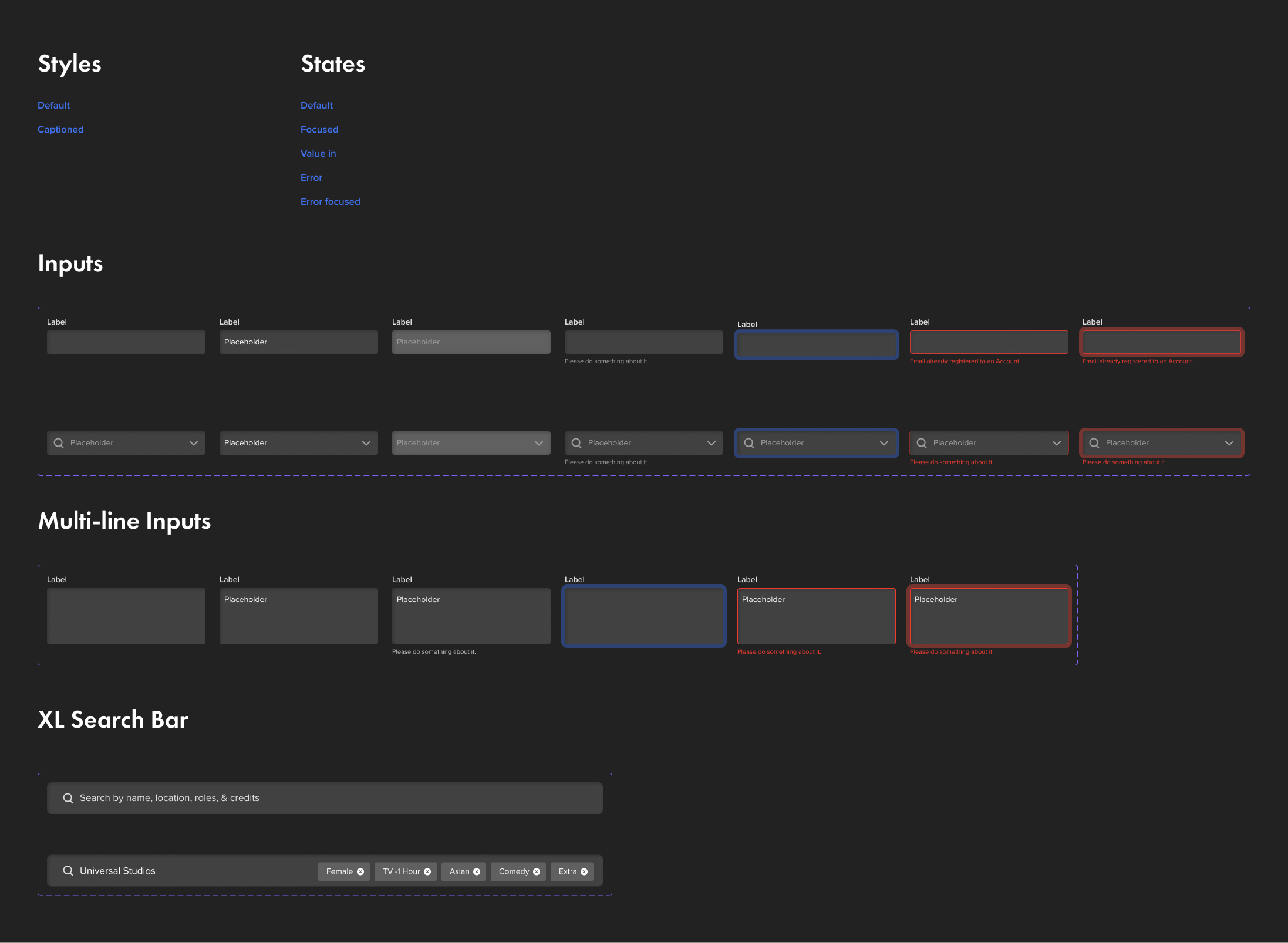
There was no existing place where Hollywood professionals actively networked. IMDb is static. LinkedIn isn't relevant. Most relationships happen offline. The first job was to create a credible network from zero. We started with profiles, searching with limited filters, checking availabilities digitally, and the ability to connect and message others.

Claim Your Profile Page (Onboarding as Activation)
Our initial approach: leverage a Variety Insights dataset to pre-populate profiles. You'd claim your profile, verify your info, and jump into the network. Frictionless onboarding on paper.
In practice it failed. People weren't confident in the pre-populated data, and more importantly, they were being dropped into a static profile page with no clear reason to stay. One weak reason to join isn't enough.
We shifted from "claim your profile" to "see your network." Instead of leading with credits, we led with relationship signals — people you've worked with, shared collaborators already on the platform, and why Impact matters to you specifically. Multiple reasons to join instead of one.
Onboarding Redesign
The revised onboarding flow surfaced network signals immediately — who from your past productions was already on the platform, which production companies you had in common with other members, how your professional network mapped onto Impact's community.
That shift made joining feel personal and immediately relevant instead of generic. It drove the 32% sign-up lift.

Profile cards
The original search results were credit-heavy — lots of past projects, titles, dates. That's not what a coordinator needs to decide whether to reach out. We shifted the emphasis to relationship signals: mutuals, shared collaborators, unionsorgs ,& network proximity. We couldnt originally do this because of how our backend was built, leading to a refactoring of our entire database.
We also noticed coordinators were opening candidates in new tabs to dig deeper. Instead of pulling them out of the page, we built a side panel — bringing detail to the user rather than the other way around. And we pulled back on profile pictures as a primary signal. Forty percent of users hadn't uploaded a photo, so over-weighting visuals was already hurting the experience.


Once the network was working, we moved into the hiring workflow. The process at that point was still fully manual: search → email → wait → follow up → repeat. That breaks down fast when you're reaching out to multiple candidates simultaneously.
We had strong filtering already from Phase 1 — coordinators could search by role, production type, location, and past collaborations. So instead of building a new system, we evolved an existing "saved list" feature into Avail Check.

Avail Check
The goal was to introduce structure without making it feel like a new system. Coordinators could group candidates, check availability, track status, and communicate — all in one place. The key was making it feel like a more organized version of what they were already doing, not a replacement.
What broke first
The initial statuses were too generic. "Available" and "Not available" didn't reflect how hiring actually works in production. Coordinators were still tracking nuance in their heads or outside the system.
I worked closely with coordinators from Netflix and HBO to map real hiring states — outreach sent, response received, follow-up needed, offer made, confirmed. We also added follow-up nudges with timestamps so nothing fell through the cracks.

Response times dropped from roughly a week to under 48 hours. More importantly, coordinators didn't have to manage the process manually anymore. We reduced the cognitive load of hiring, not just the speed.
After the hiring flow was working, we started seeing drop-off. People would get hired through Impact and then stop using it — because we weren't helping them during production. Real work was still happening across email, text, PDFs, and other fragmented tools.
So we shifted from thinking about Impact as a hiring tool to thinking about it as a production system.
The Constraint
The on-set environment is brutal for product. People are working 12–16 hour days, usually on their phone, with zero patience for anything that needs to be figured out. Everything had to be fast, simple, and immediately useful from the first session.
We focused on lightweight, high-frequency tools: crew directories, messaging, and document access. The goal wasn't to build the most powerful on-set tool — it was to build the one that actually got used.

Iteration
We made incremental improvements based on real usage patterns: simplifying navigation between departments, reducing unnecessary UI chrome, making information scannable at a glance. Small changes that compounded into a significantly lower friction experience.


This phase drove our highest engagement numbers and completed the retention loop. Once someone was hired through Impact, they stayed in the system — and were more likely to be rehired through it. It stopped feeling like a set of features and started feeling like a full production lifecycle.
Establishing & Scaling The Design System
As the product scaled across three phases and two platforms, I built out the design system in Figma using atomic design principles — starting at brand tokens (color, typography, spacing), building up to components, and then to the flexible layout patterns that adapted across mobile and web.
The system created a shared language between design and engineering. Developers had a single reference during build, which reduced implementation back-and-forth significantly and let the team move faster without sacrificing consistency.
Structure
Foundation: Color tokens, typography scale, spacing system — the layer that never changes across surfaces
Components: Buttons, inputs, cards, modals — consistent across every screen
Patterns: Layout assemblies that flex based on platform and context
Mobile and web have genuinely different needs — different information density, different interaction models, different contexts of use. The components stayed consistent; how they were assembled changed.












Impact
The studio deals were the clearest business signal. Scenechronize had been charging studios $30,000 or more per production workflow engagement. Impact could deliver comparable — and in many ways better — capabilities at roughly 30% of that cost. Once studios were already using Impact through their coordinators, the enterprise deal conversation became straightforward. The product sold itself into the enterprise layer.
Next Steps & Reflections
Structure only works when it fits existing behavior
Every time we added structure — Avail Check, status tracking, the side panel — we asked whether it fit how coordinators already worked. The tools that got adopted were extensions of existing behavior. The ones that didn't fit got abandoned.
Phase order is a product strategy
You can't build a credible hiring tool without a real network to hire from. You can't build on-set retention tools until hiring is actually happening through the platform. The sequencing wasn't a roadmap — it was a dependency chain. Each phase had to unlock the next.
Onboarding is a product design problem, not a marketing problem
The shift from "claim your profile" to "see your network" was entirely a design reframe. Same product, same features — different first impression. What you lead with determines whether someone has a reason to stay.
This wasn't really a hiring problem. It was a reputation and workflow problem. People weren't just trying to fill roles — they were trying to protect their reputation while doing it fast. Once we understood that, the product decisions got much clearer — because we were designing around how people actually work instead of trying to replace it.
Constraint-driven environments clarify priorities fast
Designing for a 14-hour shoot day forced ruthless prioritization. Every piece of UI that didn't earn its place got cut. That constraint produced a better product than a more relaxed brief would have — and the lesson transfers to any high-pressure use environment.